Site Navigation
- COSMOS Testbed Overview
- Getting Started
- COSMOS/ORBIT User Guide
- COSMOS Portal
- Account Management
- Portal Dashboard
- Directory
- Disk Images
- Community Forum
- Getting Started with the COSMOS Portal
- SSH Access to Testbed Nodes
- Scheduler
- Testbed Status
- Installing Chrome Remote Desktop (CRD) on a Custom Image
- Tutorials
- Architecture
- Resources, Services and APIs
- Datasets
- Hardware Info
- RF Policies & Compliance
Spectrum visualization with Fosphor
Description
This tutorial illustrates use of RFNoC Fosphor block for spectrum visualization. RFNoC Fosphor block is the FPGA accelerated version of gr-fosphor (CPU/GPU version). As any other RFNoC blocks, RFNoC Fosphor can be instantiated on 3rd generation USRP devices, and can be used in conjunction with gnuradio-companion(GRC) on the host computer. This tutorial demonstrates GRC RFNoC Fosphor application on USRP-2974 in COSMOS testbed.
Running a GRC application on a testbed node requires using graphical user interface(GUI) on the node. This tutorial shows how to setup a Moba Xterm session with X11 forwarding in order to access the GRC GUI. The node image used in this tutorial also has a desktop environment and chrome remote desktop server installed, enabling platform-independent remote desktop access.
Prerequisites
In order to access the test bed, create a reservation and have it approved by the reservation service. Access to the resources is granted after the reservation is confirmed. Please follow the process shown on the COSMOS getting started page to get started.
Resources required
1 USRP-2974 (sdr2-md1 or sdr2-s1-lg1) on COSMOS SB1 or COSMOS bed.
Tutorial Setup
Follow the steps below to gain access to the sandbox 1 console and set up nodes with appropriate images.
- If you don't have one already, sign up for a COSMOS account
- Create a resource reservation on sandbox 1
- Login into sandbox 1 console (console.sb1.cosmos-lab.org) with an SSH session. SSH session for COSMOS SB1 with Moba Xterm can be setup as shown, with remote host = console.sb1.cosmos-lab.org, and username = your COSMOS username.
- Make sure all the nodes and devices used in the experiment are turned off:
omf tell -a offh -t sdr2-s1-lg1
- Load rfnoc_fosphor_uhd4_4.ndz on sdr2-s1-lg1.
omf load -i rfnoc_fosphor_uhd4_4.ndz -t sdr2-s1-lg1
- Turn the SDR on and check the status
omf tell -a on -t sdr2-s1-lg1
omf stat -t sdr2-s1-lg1
This tutorial requires use of one of the two graphical windowing environments:
Chrome Remote Desktop Setup
Setup chrome remote desktop access to the SDR as shown here. The following steps can be run in the remote desktop session.
Configure MobaXterm for node access
Another way to access the SDR is to set up a Moba Xterm session directly to the SDR, with the console as the jump host. As shown in the pictures below, for the SSH session, use remote host = sdr2-s1-lg1.sb1.cosmos-lab.org username = root. Enable X11 forwarding in advanced settings. Set up jump host in network settings, with gateway host = console.sb1.cosmos-lab.org, username = your cosmos username.
The following is displayed when this session runs.
┌────────────────────────────────────────────────────────────────────┐
│ • MobaXterm 20.6 • │
│ (SSH client, X-server and networking tools) │
│ │
│ ➤ SSH session to root@sdr2-s1-lg1.sb1.cosmos-lab.org │
│ • SSH gateway : ✔ (myusername@console.sb1.cosmos-lab.org) │
│ • SSH compression : ✔ │
│ • SSH-browser : ✔ │
│ • X11-forwarding : ✔ (remote display is forwarded through SSH) │
│ • DISPLAY : ✔ (automatically set on remote server) │
│ │
│ ➤ For more info, ctrl+click on help or visit our website │
└────────────────────────────────────────────────────────────────────┘
Last login: Fri Dec 11 04:49:36 2020 from 10.106.0.21
root@sdr2-s1-lg1:~#
Experiment Execution
- Log into the SDR with -Y for X11 forwarding or start a terminal in the remote desktop
ssh native@sdr2-s1-lg1 -Y
RFNoC Fosphor FPGA image
Custom USRP-2974 FPGA image /usr/local/share/fosphor_bit/usrp_x310_fpga_XG.lvbitx will be used for this tutorial. This should be verified by looking at the RFNoC blocks as follows.
uhd_usrp_probe --args="resource=RIO0"
Run rfnoc-fosphor GRC application
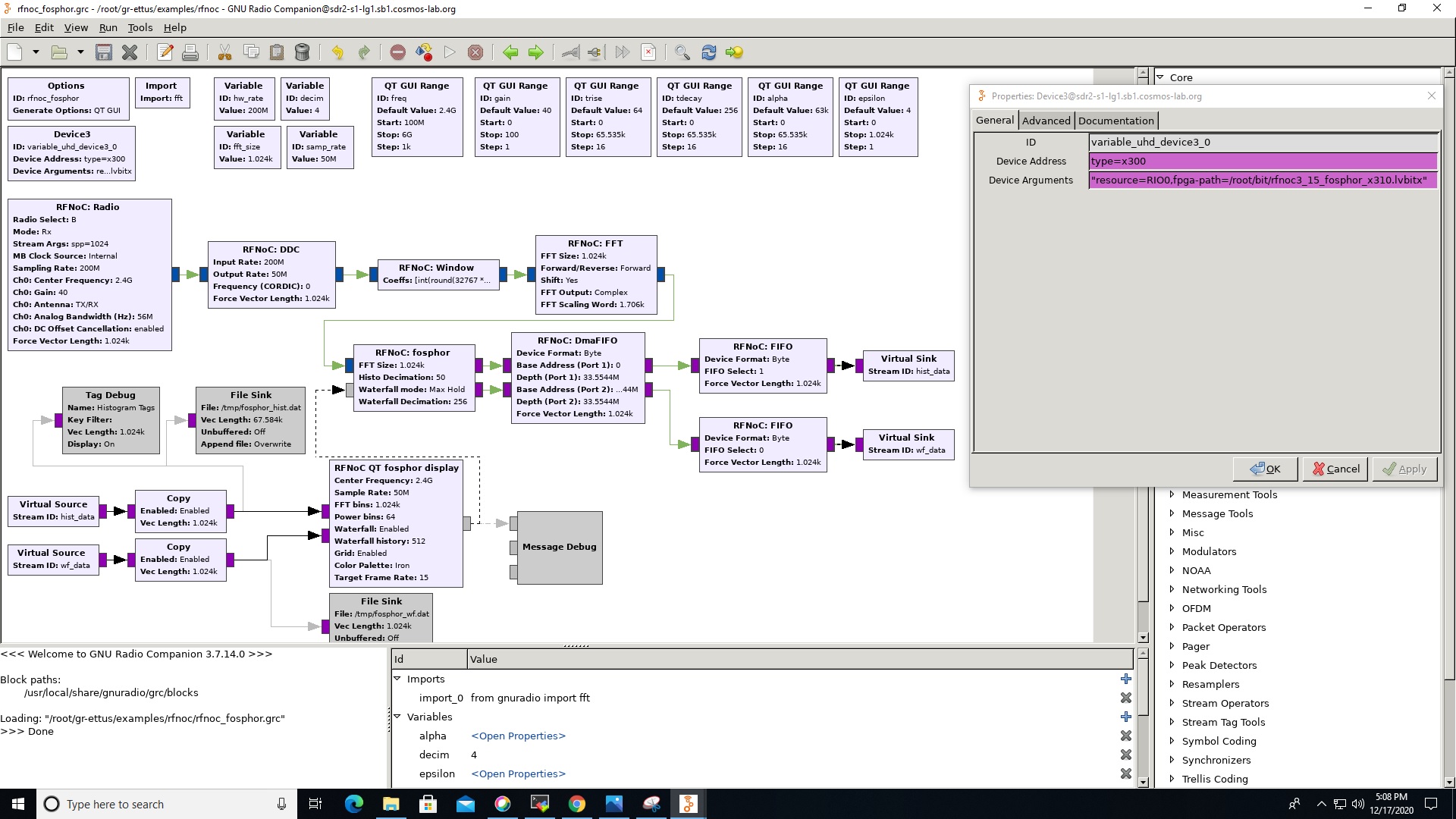
Open the fosphor flowgraph with GNURadio Companion
gnuradio-companion /usr/local/share/gnuradio/examples/uhd/rfnoc_fosphor.grc
native@sdr2-md1:/usr/local/share/fosphor_bit$ gnuradio-companion /usr/local/share/gnuradio/examples/uhd/rfnoc_fosphor.grc <<< Welcome to GNU Radio Companion v3.11.0.0git-848-g6fd69852 >>> Block paths: /home/native/.local/state/gnuradio /usr/local/share/gnuradio/grc/blocks Loading: "/usr/local/share/gnuradio/examples/uhd/rfnoc_fosphor.grc" >>> Done Generating: "/tmp/rfnoc_fosphor.py" Executing: /usr/bin/python3 -u /tmp/rfnoc_fosphor.py
Run the application (by pressing the "Run" button) to view the spectrum display, and adjust the center frequency and bandwidth using the sliders located at the top and bottom of the window.
Caution
While imaging the ceiling USRP-X310 nodes (for example, node18-20 on the grid), you might encounter the following error while executing the fosphor flowgraph with GNURadio Companion,
Generating: "/tmp/rfnoc_fosphor.py"
Executing: /usr/bin/python3 -u /tmp/rfnoc_fosphor.py
[INFO] [UHD] linux; GNU C++ version 11.4.0; Boost_107400; UHD_4.4.0.0-33-g4a77791c
[INFO] [X300] X300 initialization sequence...
[INFO] [X300] Connecting to niusrpriorpc at localhost:5444...
Traceback (most recent call last):
File "/tmp/rfnoc_fosphor.py", line 287, in <module>
main()
File "/tmp/rfnoc_fosphor.py", line 264, in main
tb = top_block_cls()
File "/tmp/rfnoc_fosphor.py", line 72, in __init__
self.rfnoc_graph = uhd_rfnoc_graph = uhd.rfnoc_graph(uhd.device_addr(",type=x300,resource=RIO0"))
RuntimeError: EnvironmentError: IOError: Could not find the image 'usrp_x310_fpga_HG.lvbitx' in the image directory /usr/local/share/fosphor_bit/
For more information regarding image paths, please refer to the UHD manual.
>>> Done (return code 1)
Why is this error happening ?
This is happening because when we execute the flowgraph, UHD tries to load a specific FPGA image named:
usrp_x310_fpga_HG.lvbitx
But in the system that exact file does not exist. So UHD aborts and your script crashes.
Possible solution
One possible solution can be to create a symbolic link that points to an existing FPGA bitstream file located elsewhere on the system. Essentially, it tricks UHD into finding the file it expects, even though the actual file has a different name.
sudo ln -s /usr/local/share/fosphor_bit/usrp_x310_fpga_XG.lvbitx /usr/local/share/fosphor_bit/usrp_x310_fpga_HG.lvbitx
Attachments (12)
-
jumphost.png
(24.8 KB
) - added by 5 years ago.
Jumphost configuration
-
nodessh.png
(23.7 KB
) - added by 5 years ago.
SSH Configuration
- mobaxterm_sb1_session.JPG (77.7 KB ) - added by 5 years ago.
- nodessh.JPG (71.8 KB ) - added by 5 years ago.
- rfnoc_fosphor_grc.jpg (422.1 KB ) - added by 5 years ago.
- rfnoc_fosphor_display.jpg (185.3 KB ) - added by 5 years ago.
- rfnoc_fosphor_display_bed.jpg (163.9 KB ) - added by 5 years ago.
- rfnoc_fosphor_2_4G.PNG (715.4 KB ) - added by 17 months ago.
- usrp_probe_fosphor.PNG (312.9 KB ) - added by 17 months ago.
- launch_grc_fosphor.png (86.0 KB ) - added by 17 months ago.
- rfnoc_fosphor_grc.png (318.9 KB ) - added by 17 months ago.
- rfnoc_fosphor_2_412G.PNG.png (1.7 MB ) - added by 3 months ago.


